Tích hợp Unicommerce
Tích hợp Unicommerce
Unicommerce là công cụ tổng hợp cho nhiều nền tảng thương mại điện tử cho phép bạn bán các mặt hàng thông qua nhiều thị trường được hỗ trợ và xử lý đơn hàng thông qua giao diện thống nhất được gọi là Uniware. Tìm hiểu thêm về Unicommerce tại https://unicommerce.com/
ERPNext cung cấp tích hợp 2 chiều đầy đủ với Unicommerce bằng cách sử dụng các API REST của Uniware. Sự tích hợp này được cung cấp bằng Ứng dụng Frappe do nhóm Frappe chính thức hỗ trợ. Nói chung, tích hợp này bao gồm:
Đồng bộ hóa danh mục mặt hàng với Unicommerce (2 chiều)
Đồng bộ hóa khoảng không quảng cáo (1 chiều từ ERPNext sang Unicommerce)
Đồng bộ hóa Đơn đặt hàng Bán hàng Mới
Đồng bộ hóa hóa đơn bán hàng HOẶC tạo hóa đơn bán hàng (Nên sử dụng bất kỳ tùy chọn nào)
Nếu bạn đang lưu trữ trang ERPNext của mình trên Frappe Cloud, bạn có thể nhanh chóng cài đặt ứng dụng bằng cách truy cập Trang tổng quan trang web của mình. Ứng dụng có sẵn trong Frappe Cloud Marketplace
Nếu trang web của bạn được lưu trữ bởi Frappe, vui lòng tăng vé hỗ trợ để cài đặt ứng dụng trên trang web của bạn.
Nếu bạn đang tự lưu trữ ERPNext, bạn có thể cài đặt ứng dụng bằng cách sử dụng băng ghế dự bị Frappe. Tham khảo tài liệu dự bị để cài đặt Ứng dụng Frappe.
bench get-app ecommerce_integrations --branch main

Sau khi ứng dụng được cài đặt, hãy truy cập trang "Cài đặt Unicommerce".
Nhấp vào hộp kiểm "Bật Unicommerce".
Nhập trang web Unicommerce, tên người dùng và mật khẩu của bạn.
ID khách hàng được thêm theo mặc định, tuy nhiên nếu bạn đã định cấu hình một ID khách hàng riêng biệt, bạn cần cập nhật nó tại đây. Nếu bạn không chắc chắn về ID khách hàng của mình, vui lòng liên hệ với nhóm hỗ trợ Unicommerce.
Nhấp vào "Lưu", thao tác này sẽ bắt đầu quá trình xác thực với Unicommerce và thiết lập các trường tùy chỉnh để tích hợp.
Khi quá trình thiết lập này hoàn tất, bạn sẽ thấy mã thông báo truy cập / làm mới trong phần "Chi tiết xác thực". Điều này ngụ ý rằng xác thực đã thành công và bây giờ bạn có thể bắt đầu thiết lập thêm.
Nếu xác thực không thành công:
Vui lòng kiểm tra lại thông tin chi tiết đã nhập.
Máy chủ của bạn có thể bị tường lửa chặn. Liên hệ với nhóm hỗ trợ Unicommerce để đưa IP máy chủ của bạn vào danh sách trắng.
Tích hợp này kiểm tra các mục mới được tạo và tải chúng lên Unicommerce hàng giờ. Để bật tính năng này, bạn cần thiết lập những điều sau:
Đi tới "Cài đặt Unicommerce" và bật "Tải các mục mới lên Unicommerce".
Đặt một nhóm mặt hàng mặc định. Điều này chỉ được sử dụng làm dự phòng trong trường hợp nhóm mặt hàng bị thiếu.
Trong khi tạo một mục mới, hãy chọn hộp kiểm "Đồng bộ hóa với Unicommerce", để tải mục đó lên Unicommerce.
Hộp kiểm này cũng có thể được bật trên các mục hiện có.
Mã Unicommerce SKU là bất biến, do đó bạn không nên thay đổi Mã hàng sau khi tạo.
Để đồng bộ chính xác nhóm mặt hàng với các danh mục sản phẩm, bạn cần ánh xạ tất cả các nhóm mặt hàng thành các danh mục sản phẩm tương ứng trên Unicommerce.
Để ánh xạ và nhóm mặt hàng cho danh mục sản phẩm:
Đầu tiên tìm mã danh mục sản phẩm trên Unicommerce.
Mở Nhóm mặt hàng liên quan trên ERPNext và cập nhật mã danh mục sản phẩm Unicommerce ở đó.

Ánh xạ trường đồng bộ hóa mục như sau:
Trường văn bản ERP
Trường thương mại Unicom
Bình luận
Mã hàng
Mã hàng
Áp dụng các hạn chế của Unicommerce SKU
Tên mục
Tên mục
Sự mô tả
Sự mô tả
Trọng lượng mỗi đơn vị
Trọng lượng
Chỉ khi được đặt bằng Gam.
Thời hạn sử dụng tính theo ngày
Hạn sử dụng
Mã HSN
Mã HSN
Hình ảnh
Hình ảnh
Chiều dài mục Unicommerce
Chiều dài
Chiều rộng mục Unicommerce
Bề rộng
Chiều cao mục Unicommerce
Chiều cao
Vô hiệu hóa
Đã bật
(đối diện được ánh xạ)
Mã vạch EAN
EAN
Mã vạch UPC
UPC-A
Nhóm mặt hàng
Danh mục sản phẩm
Sau khi đồng bộ hóa mặt hàng được thiết lập Đồng bộ hóa khoảng không quảng cáo có thể được bật. Việc tích hợp kiểm tra các thay đổi trong khoảng không quảng cáo ERPNext và đẩy chúng sang Unicommerce trong khoảng thời gian đã định cấu hình. Mức độ tồn kho của ERPNext được coi là nguồn trung thực bởi sự tích hợp và mức độ khoảng không quảng cáo Unicommerce được ghi đè bởi các giá trị khoảng không quảng cáo của ERPNext.
Đi tới "Cài đặt Unicommerce" và cuộn xuống phần "Đồng bộ hóa khoảng không quảng cáo".
Chọn "Bật đồng bộ hóa khoảng không quảng cáo"
Định cấu hình tần suất đồng bộ hóa. Tần suất khuyến nghị là 15 đến 60 phút.
Trong bảng ánh xạ kho, hãy thêm tất cả các mã cơ sở bạn có trong Unicommerce và ánh xạ chúng với kho ERPNext.
Chọn hộp kiểm "Đã bật" cho tất cả các tiện ích bạn muốn bật.
Lưu cài đặt.
Lưu ý: Tất cả khoảng không quảng cáo được đẩy lên kệ "DEFAULT". Tích hợp này không hỗ trợ Giá Unicommerce, hãy đảm bảo rằng bạn chỉ có một giá trên Unicommerce có tên là "DEFAULT" để đảm bảo tính chính xác của việc đồng bộ hóa khoảng không quảng cáo.
Lưu ý: Unicommerce, giống như các tương tác thương mại điện tử khác không hỗ trợ khoảng không quảng cáo phân đoạn.
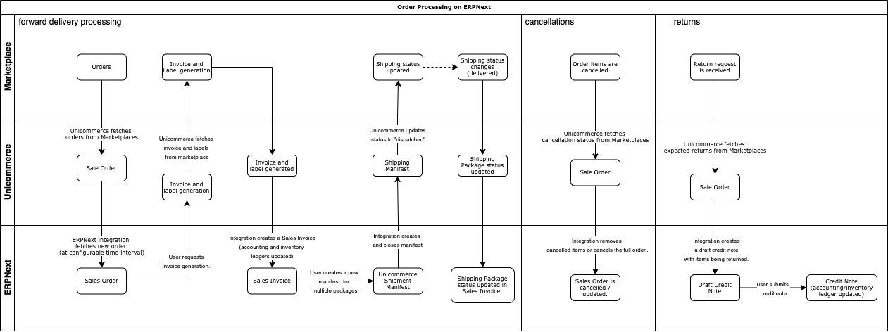
Sau đây là quy trình xử lý đơn đặt hàng trên ERPNext. Ngoài ra, bạn cũng có thể xử lý đơn đặt hàng trên Unicommerce và chỉ đồng bộ hóa đơn đặt hàng đã hoàn thành.

Tích hợp Unicommerce hỗ trợ nhận và xử lý từ nhiều kênh. Để cho phép điều này, việc thiết lập đồng bộ hóa Đơn đặt hàng cũng phải được thực hiện trong nhiều giai đoạn.

Đi tới "Cài đặt Unicommerce".
Cuộn đến phần cài đặt "Đồng bộ hóa đơn hàng bán hàng".
Thiết lập tần suất đồng bộ hóa đơn hàng. Tần suất khuyến nghị là 30 đến 60 phút.
Thiết lập nhóm khách hàng mặc định và chuỗi đặt tên cho tài liệu.

Để cho phép cấu hình linh hoạt cho từng kênh, bạn cần tạo tài liệu "Kênh Unicommerce" cho từng kênh mà bạn muốn bật cho đồng bộ hóa Đơn đặt hàng.
Truy cập "Kênh Unicommerce" từ thanh tìm kiếm hoặc từ trang cài đặt Unicommerce.
Nhấp vào "Thêm kênh Unicommerce"
Điền vào các chi tiết bắt buộc như ID kênh, kho mặc định, công ty, tài khoản và chuỗi đặt tên.
Nếu Giao hàng cho kênh này do thị trường xử lý thì hãy nhấp vào "Giao hàng do thị trường xử lý" hoặc bỏ chọn.
Sau khi cấu hình đầy đủ kênh, hãy nhấp vào hộp kiểm "Đã bật".
Đơn đặt hàng bán hàng mới được tạo trong Unicommerce bây giờ sẽ bắt đầu đồng bộ hóa với ERPNext. Trong quá trình này, nếu mục mới gặp phải thì nó sẽ được tạo trong ERPNext bằng cách sử dụng thông tin từ Unicommerce. Thông tin liên quan về đơn đặt hàng Unicommerce được ánh xạ tới các trường ERPNext, thông tin bổ sung có thể được tìm thấy trong phần "Chi tiết Unicommerce" trên Đơn đặt hàng bán hàng.
Đồng bộ hóa hóa đơn bán hàng có thể được xử lý theo một trong hai cách. Vui lòng chọn tùy chọn thích hợp theo nhu cầu của bạn.
1. Xử lý hóa đơn trên Unicommerce (khuyến nghị)
Nếu bạn muốn xử lý đơn đặt hàng và hóa đơn trên Unicommerce và chỉ đồng bộ hóa các đơn đặt hàng đã được xử lý hoàn chỉnh trong ERPNext thì hãy bật "Chỉ đồng bộ hóa đơn đặt hàng đã hoàn thành" trong cài đặt Unicommerce.
Nếu bạn chỉ muốn xử lý các đơn đặt hàng từ ERPNext thì bạn cần tạo hóa đơn từ Đơn đặt hàng của ERPNext.
Để tạo hóa đơn, hãy chuyển đến Đơn đặt hàng bán hàng Unicommerce đã đồng bộ hóa, nhấp vào "Unicommerce> tạo hóa đơn". Thao tác này sẽ tạo Hóa đơn bán hàng và khấu trừ hàng tồn kho.

Nếu bạn đang xử lý đơn đặt hàng trên ERPNext bằng phương pháp số 2 được mô tả ở trên thì bạn cần tạo và gửi bản kê khai vận chuyển để cho Unicommerce biết bạn đã giao đơn hàng.
Điều kiện tiên quyết là thiết lập các loại tài liệu sau, bạn có thể tìm mã trên trang tạo tệp kê khai Unicommerce: 1. Tạo Nhà cung cấp vận chuyển Unicommerce 2. Tạo Phương thức vận chuyển Unicommerce

Quy trình tạo tệp kê khai:
Khi bạn đã sẵn sàng gửi các gói hàng đến nhà cung cấp dịch vụ vận chuyển, bạn nên tạo tài liệu "Unicommerce Shipment Manifest". Đi tới thanh tìm kiếm> "Tệp kê khai vận chuyển Unicommerce"> + Thêm
Chọn ID kênh, Phương thức vận chuyển và Mã nhà cung cấp dịch vụ vận chuyển.
Giờ đây, bạn có thể sử dụng nút "Nhận gói" để tìm nạp các đơn đặt hàng đang mở dựa trên các bộ lọc đã chọn hoặc sử dụng trường "Quét mã AWB" để quét AWB của các gói. Cả hai sẽ tự động điền các chi tiết còn lại sau khi lưu.
Khi bạn chắc chắn rằng tất cả các chi tiết đều chính xác, hãy lưu và gửi tài liệu.
Khi gửi tệp kê khai, cùng một tệp kê khai được tạo và đóng trên Unicommerce và các lô hàng được đánh dấu là "Đã gửi đi". Tệp kê khai Unicommerce PDF cũng được tìm nạp và đính kèm vào tài liệu tệp kê khai ERPNext.

Trạng thái của Unicommerce được cập nhật định kỳ trong ERPNext, bạn có thể xem trạng thái hiện tại trong phần "Chi tiết Unicommerce".
Khi đơn đặt hàng bị hủy trên Unicommerce, tích hợp sẽ đồng bộ hóa hành động này và hủy đơn đặt hàng trên ERPNext. Các đơn đặt hàng bị hủy một phần cũng được đồng bộ hóa và các mục đã hủy sẽ bị xóa khỏi Đơn đặt hàng bán hàng tiếp theo của ERPN. Cả việc hủy toàn bộ và hủy một phần đều được đồng bộ hóa hàng giờ và ngay trước khi tạo hóa đơn.
Khi trả lại được tạo trên Unicommerce, tích hợp sẽ đồng bộ hóa hành động này và tạo Ghi chú Tín dụng Dự thảo trong ERPNext.
Cả hai trường hợp trả lại đều được xử lý bằng tích hợp:
RTO (quay trở lại nguồn gốc) Khi lô hàng được trả về nguồn gốc, trạng thái lô hàng thay đổi và Ghi có (với Kho cập nhật) được tạo trong ERPNext. Ghi Có sẽ được trả lại đầy đủ.
CIR (Customer Initiated Return) Khi khách hàng trả lại lô hàng, nó được phản ánh trên phần Đơn đặt hàng bán hàng của Unicommerce. Giấy báo Có toàn bộ hoặc một phần được tạo tùy thuộc vào tính chất của khoản hoàn trả thiếu hụt của khách hàng.
Bạn có thể xem tất cả các khoản trả lại bằng cách chuyển đến "Hóa đơn bán hàng" và lọc theo "Là hàng trả lại" được đặt thành Có. Mã theo dõi trả lại cũng được ghi lại trên Ghi chú Có.
Trong khi tạo hàng trả lại, kho hàng trả lại được chọn dựa trên Kho hàng trả hàng được định cấu hình trong cài đặt Unicommerce. Nếu nó chưa được đặt, kho ban đầu sẽ được sử dụng.

Last updated